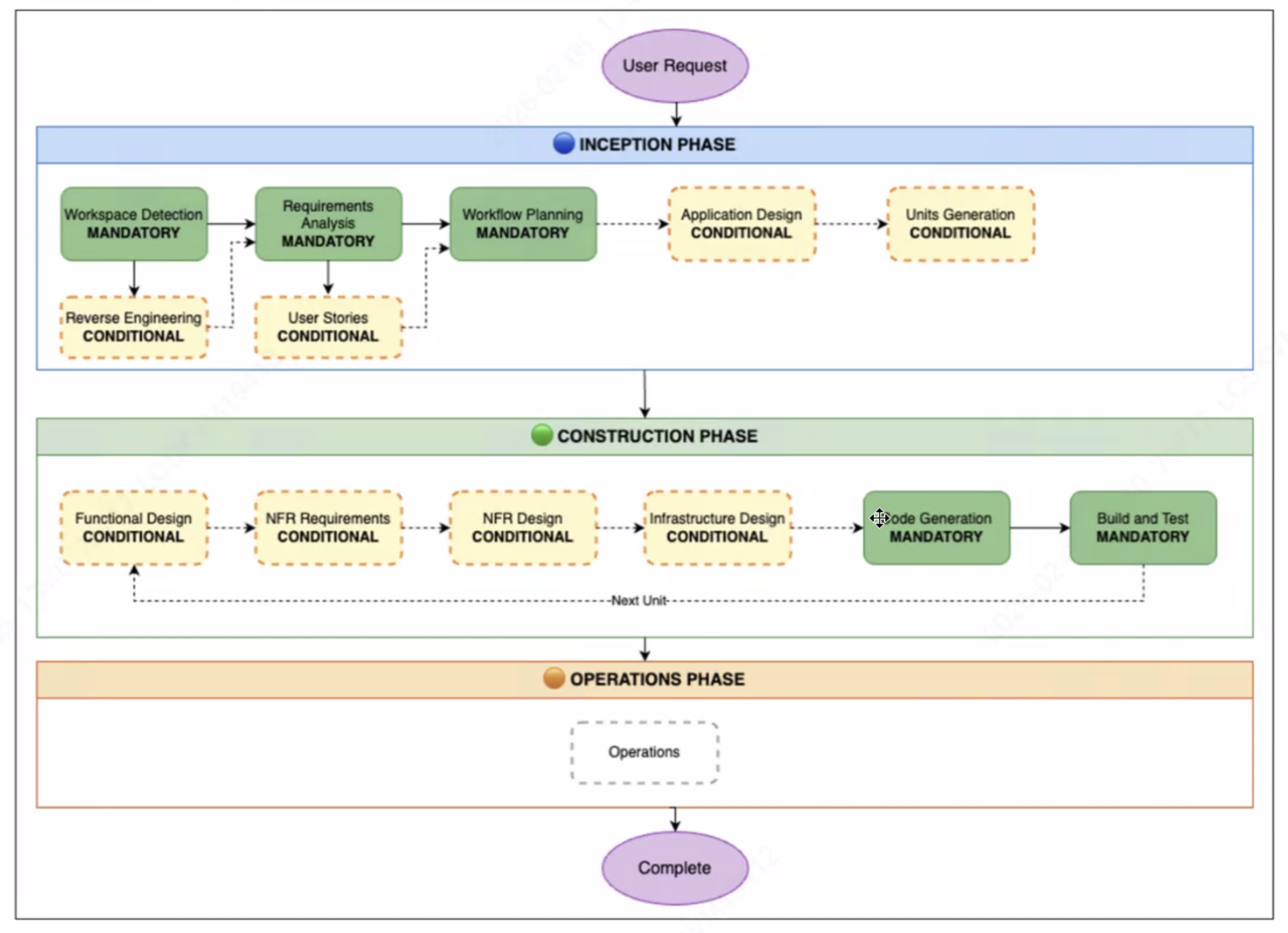
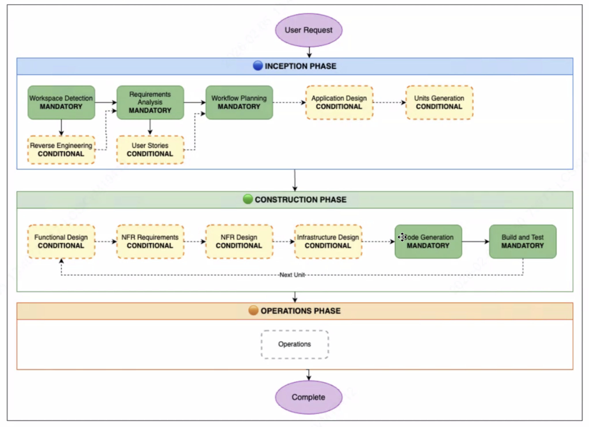
AI-DLC란?
프로젝트의 라이프 사이클(분석설계 -> 구현 -> 운영)의 각 단계를 AI를 통해, 단계적으로 AI를 통해 구현해 나가는 방법론을 의미한다.
가장 먼저 프로젝트 개요, 요구사항, 컨텍스트를 기반으로,
Reverse Engineering이란? 기존 project가 존재하는 경우 LLM에게 분석시켜서, md 파일을 만들어 이해하게 하는 것이다.
Plan.md, Requirements.md, Workflow.md, UserStory.md(Given When Then, AC 등 정의)를 만들고,
해당 markdown을 기반으로 후속 절차들을 계속 수행해나가는 방식으로 진행시켜 나간다.

대체제로는 Spec-Kit/BMAD 등이 있다.
'프로젝트 관리 > AI 기반 개발 방법론' 카테고리의 다른 글
| [AIDLC] 기획부터 배포까지 AI 기반으로 빠르게 개발하는 방법론 (0) | 2025.11.05 |
|---|




최근댓글